爱授权系统V3.0免授权
作者:雷霆资源网日期:2025-10-01分类:源码下载
爱授权系统V3.0免授权版
已去授权,不要点在线更新
是SG15加密,宝塔自行安装组件
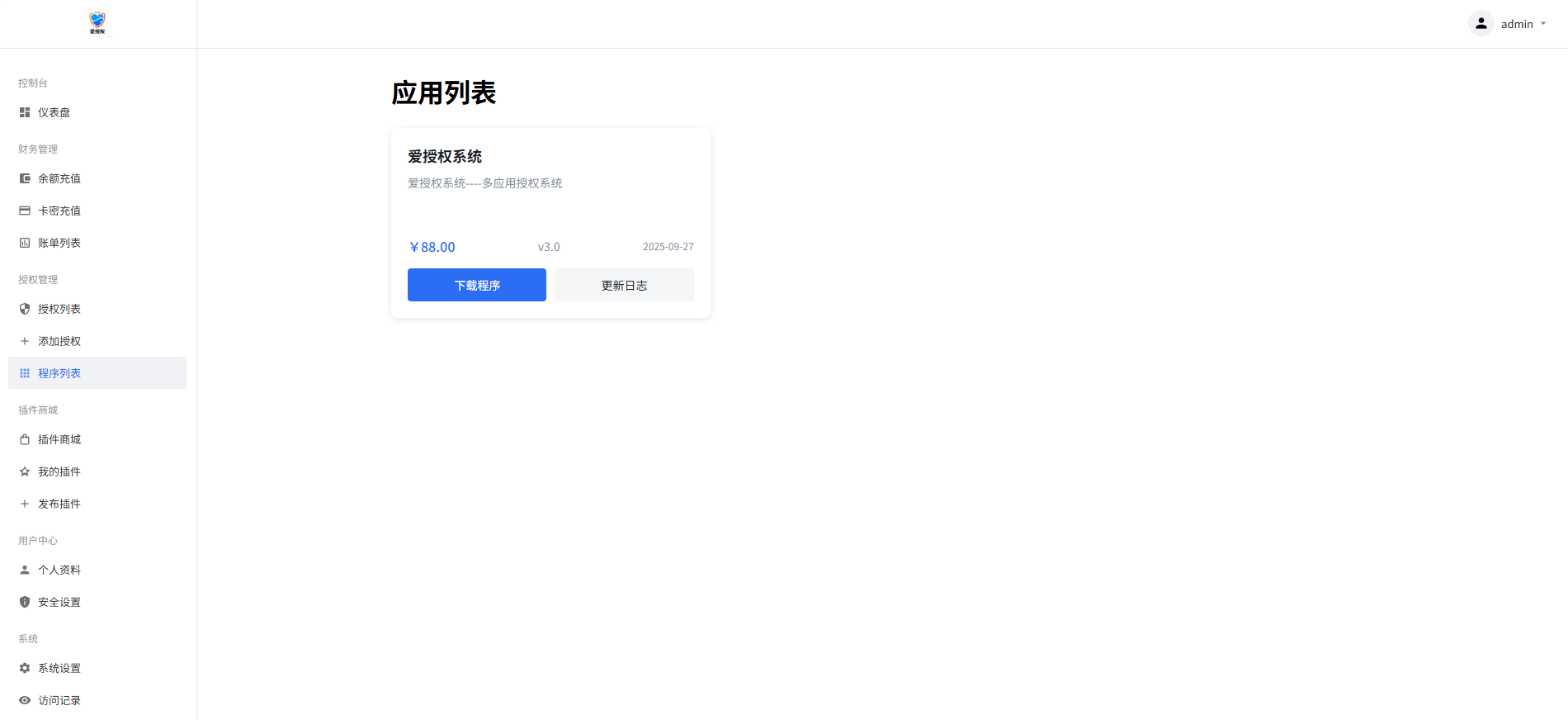
图片在下图
有远程广告api,插件商城api
上面这两个非常使用 可以在自己源码里面进行引用
拿走不谢!
下载地址
https://pan.xunlei.com/s/VOaPtVfjIZ3N0b128CaE_kbEA1?pwd=x9br#
相关文章
- 10-29 快递寄件小程序源码
- 10-29 智链图床-图片转链接一体化统计
- 10-28 末日特工队 源码 割草类微信DY小游戏源码
- 10-28 子比主题8.1免授权开心版源码[无后门]
- 10-25 休闲斗地主小游戏源码 PHP版本 自适应手机端 带有管理后端
- 10-24 全新UI购物商城系统源码
- 10-24 vue3开发的壁纸网站模板,纯JavaScript开发,完整源代码
- 10-21 完整运营版任务悬赏系统源码/众人帮任务平台/VUE源码/支持对接API
- 10-21 喝酒小程序神器流量主修复头像源码
- 10-21 卡通二次元藍新支付自动发卡网自动发货系统源码
- 10-21 域名防红系统带本地接口文件2.0版本
- 10-20 一个自建的短网址源码分享
- 最近发表
- 12025最新风口 海外美金广告 单机单日500+ 可无限放大 设备越多收益越大
- 2古茗每周三中午12点抢1万份奶茶免单
- 3汇添富星期三抽随机微信红包,新的
- 4江西工行领3-88元微信立减金
- 5快递寄件小程序源码
- 6智链图床-图片转链接一体化统计
- 7最新AI一键头条原创文章,3分钟一条,0粉丝即可变现,日入1000+
- 8小红书卖教辅资料,0门槛0成本,每天10分钟单日收益1500+
- 9视频号带货分成5.0重磅升级,三天暴利起号玩法,今日发,明天就有钱赚,适合普通人的躺赚项目
- 102025副业黑马曝光!0门槛小红书项目,小白也能轻松月入2万+
- 11末日特工队 源码 割草类微信DY小游戏源码
- 12红色火箭抽3万个微信红包
- 13利用AI制作,老项目复活,微缩场景视频,1条视频变现2千多!
- 14长期稳定的副业,快递回收掘金,新手小白当天上手,轻松日入 2000+
- 15暴力项目,Pdd砍一刀,利润80%,小白轻松上手,日入500+
Copyright©235000.CC版权所有〖235资源网〗
本站发布的内容来源于互联网,如果有侵权内容,请联系我们删除!QQ:3856388894
关于我们|商务合作|我要投稿|免责声明|XML地图










